哔哩下载姬:高效下载B站视频,支持8K去水印
哔哩下载姬是一款功能全面的B站视频下载工具,支持8K视频下载,去水印功能,操作简便,支持多种视频格式,满足用户多样化的下载需求。
哔哩下载姬简介
哔哩下载姬是一款简单易用的哔哩哔哩视频下载工具,支持批量下载,提供音视频提取、去水印等工具箱功能。界面简洁,操作流畅,支持下载几乎所有B站视频,并以mp4格式输出。采用Aria下载器和FFmpeg技术,实现多线程下载和视频处理。



哔哩下载姬基本功能
- 支持二维码登录
- 支持视频、番剧、剧集、电影、课程下载
- 支持8K、4K、HDR、杜比视界、杜比全景声下载
- 支持用户收藏夹、订阅、稍后再看、历史记录下载
- 支持弹幕下载、样式设置
- 支持字幕下载
- 支持封面下载
- 支持自定义文件命名
- 支持断点续传
- 支持Aria2c
- 支持下载历史记录保存
- 支持av、BV互转
- 支持弹幕发送者查询
- 支持音视频分离
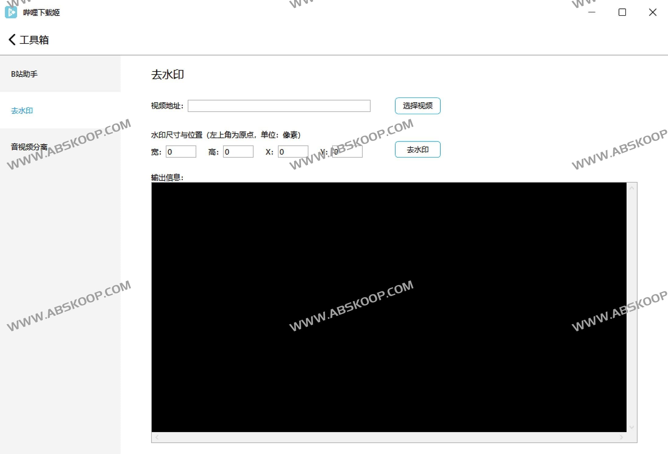
- 支持去水印
- 支持检查更新
哔哩下载姬下载
下载地址:国内搬运


GitHub:https://github.com/leiurayer/downkyi
